What is a Node?
Within BuildShip, each node is designated to fulfill a specific function, and the combination of nodes forms a complete workflow.
It's important to note that the initial node in any workflow must be a trigger node (find more information on triggers here).
The fundamental building blocks of a workflow are the logic nodes. Let's delve into the details of a logic node's structure and functionality.
Node Anatomy
-
Open Node Editor
</>This feature grants you the power to modify the logic, input parameters, output configuration, and metadata descriptions associated with a given node, providing the flexibility to tailor the nodes to your exact requirements. -
Node Options Manage nodes through AI-powered editing, deletion, copying, and the ability to view logs specific to each individual node.
-
Value Expression Editor Tap into the capabilities of AI data autofill for inputs, leverage variables, and safeguard sensitive information using secret keys.
-
Expand/Collapse Toggle Enhance your workspace by toggling between expanded and collapsed views for nodes, ensuring a clutter-free experience.
Edit and Customize Nodes
Whether selecting a node from the Nodeverse library or generating one via AI, the Node Editor provides a user-friendly environment for configuring nodes.
Moreover, the Node Editor is accompanied by a testing environment, enabling users to edit and test nodes simultaneously, all without the need for deployment.
Node Editor </>
Node Logic is a versatile code editor within BuildShip that empowers users to create and customize the functionality of a node. With Node Logic, you can:
- Write and modify the underlying functions for a node to suit your specific needs.
- Seamlessly integrate with APIs, leverage AI models, or incorporate NPM libraries to enhance your workflow's capabilities.
import { toDataURL } from 'qrcode';
export default async function generateQRCode({ url }) {
const qrCodeDataURL = await toDataURL(url);
return qrCodeDataURL;
}If you wish to create your own node from scratch, you can do so by using the Script node.
Input Params
Input parameters for a node are variables or values that can be provided as input to the node when it is executed. These parameters serve as the data that the node needs to perform its specific task.
These parameters can be set in the form UI or via JSON schema.
Learn more about setting input params via JSON Schema and customizing node input parameters on the Node Inputs page.
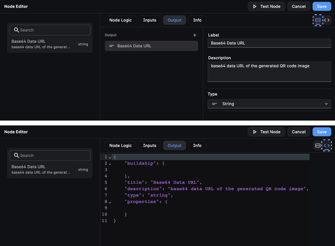
Output
The Node Editor empowers you to modify your node's output configurations. The structured JSON format ensures clarity in handling resulting data, promoting seamless integration with downstream processes.
Learn more about setting outputs via JSON Schema and customizing node input parameters on the Node Inputs page.
Node Info
Just as input parameters are accompanied by comprehensive descriptions, the "Info" section contains essential insights about the node's purpose and functionality. This contextual information aids in better understanding the node's role within your workflow.
Learn more about Node Metadata here.

Need Help?
- 💬Join BuildShip Community
An active and large community of no-code / low-code builders. Ask questions, share feedback, showcase your project and connect with other BuildShip enthusiasts.
- 🙋Hire a BuildShip Expert
Need personalized help to build your product fast? Browse and hire from a range of independent freelancers, agencies and builders - all well versed with BuildShip.
- 🛟Send a Support Request
Got a specific question on your workflows / project or want to report a bug? Send a us a request using the "Support" button directly from your BuildShip Dashboard.
- ⭐️Feature Request
Something missing in BuildShip for you? Share on the #FeatureRequest channel on Discord. Also browse and cast your votes on other feature requests.