AI Assistant
Azure Assistant

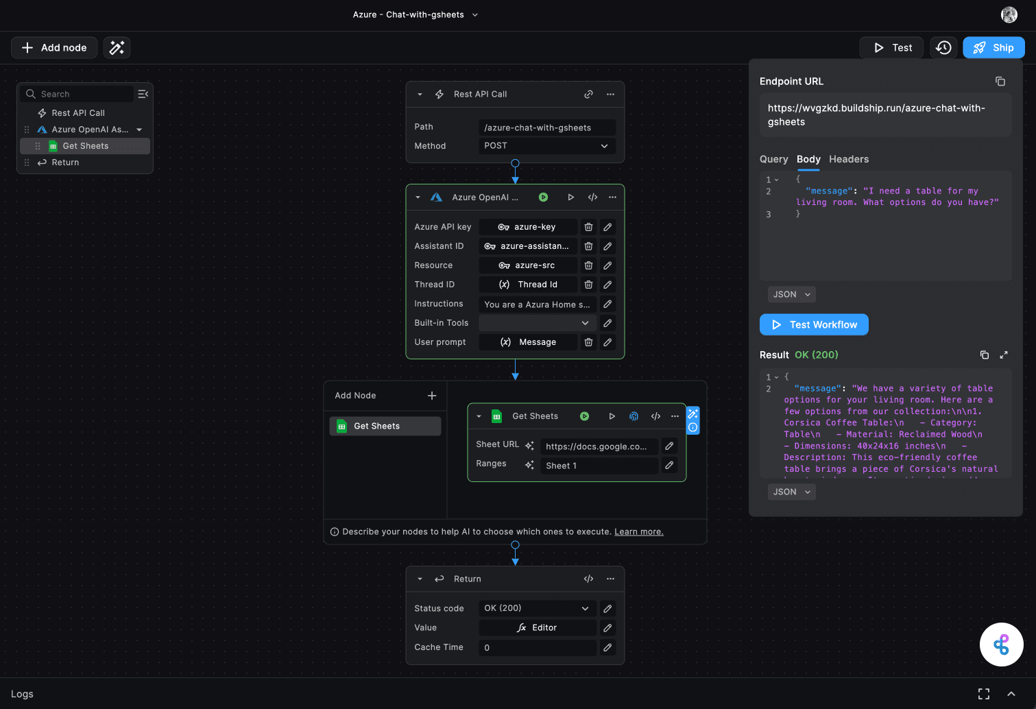
Azure OpenAI Assistant Node

The Azure OpenAI Assistant Node enables you to interact with the Azure OpenAI Assistant API and receive intelligent responses generated by the Azure language model. This node supports the latest version of the Azure OpenAI API, providing access to the latest features and capabilities.

Azure OpenAI Assistant Node

Node Inputs

1. Azure API Key

This input field requires your Azure API key for authentication with the Azure OpenAI service. You can obtain the API key from the Azure AI Studio (opens in a new tab).

Azure OpenAI Assistant Node

2. Assistant ID

Enter the ID of the Azure OpenAI assistant you want to use. You need to create and configure the assistant in the Azure OpenAI Studio beforehand.

Azure OpenAI Assistant Node

3. Resource

The name of your Azure resource.

4. User Prompt

This input field is where you enter the prompt or query that you want to send to the AI assistant. This represents the incoming message from the user or client.

5. Thread ID

This optional input allows you to save and share the context of the conversation using a thread ID. The thread ID can be any unique identifier, such as a UUID or a custom string. The chat history belonging to a specific thread ID is retrieved and continued in subsequent interactions. If no thread ID is provided, a new conversation thread is started, and a new thread ID is generated automatically.

6. Instructions

You can use this input to override the default system message or instructions for the AI assistant. This is useful for modifying the assistant's behavior or persona on a per-run basis.

Azure OpenAI Assistant Node

7. Built-in Tools

Select the built-in tools you want the Azure OpenAI assistant to use. The available options are:

  • Document Retrieval - for searching and retrieving relevant documents (Note: This feature is not yet supported in Azure)
  • Code Interpreter - for analyzing and explaining code snippets

Node Outputs

1. Messages

This output contains the full content of the messages exchanged during the conversation, including an array of text and/or images.

Azure OpenAI Assistant Node

2. Thread ID

This output provides the ID of the conversation thread used for the current interaction. If a new thread was created, a new thread ID is generated and returned. If a thread ID was provided as an input, the same thread ID is returned for reference.

3. Response

This output field contains the AI assistant's response to the user's prompt.

4. Annotations

This output field provides any annotations associated with the message, such as entity recognition or sentiment analysis.

Need Help?

  • 💬
    Join BuildShip Community

    An active and large community of no-code / low-code builders. Ask questions, share feedback, showcase your project and connect with other BuildShip enthusiasts.

  • 🙋
    Hire a BuildShip Expert

    Need personalized help to build your product fast? Browse and hire from a range of independent freelancers, agencies and builders - all well versed with BuildShip.

  • 🛟
    Send a Support Request

    Got a specific question on your workflows / project or want to report a bug? Send a us a request using the "Support" button directly from your BuildShip Dashboard.

  • ⭐️
    Feature Request

    Something missing in BuildShip for you? Share on the #FeatureRequest channel on Discord. Also browse and cast your votes on other feature requests.